DunMove Favicon 1.10.07.4

Connect DunMove with Intervals.icu

Automatic synchronization via OAuth is recommended. Alternatively, you can still integrate your plan into Intervals.icu via an iCal link.

<

Recommended: Automatic synchronization via OAuth

Connect once - then new plans and all plan changes are automatically transferred to Intervals.icu.

Connect in DunMove

Open "My area" (Dashboard) -> 'Overview' and click on "Connect to Intervals.icu". Log in to Intervals.icu and allow access.

Connect in DunMove

Automatic transmission

New plans and plan changes are sent automatically. Several plans can be active at the same time.

Automatic transmission

Add/remove existing plans

Open the respective plan calendar in DunMove and use "Send to Intervals.icu" or "Remove from Intervals.icu" for individual plans.

Add/remove existing plans

Notes

  • After the connection, synchronization runs automatically in the background.
  • Several plans are possible in parallel; management remains in DunMove.
  • Access can be revoked at any time in Intervals.icu (Apps/Integrations).

Alternative: Integration via iCal link

If you prefer the classic calendar integration, you can still display your DunMove plan via iCal in Intervals.icu.

1. copy link

Go to your training plan in DunMove and copy the displayed calendar link to the clipboard.

1. copy link

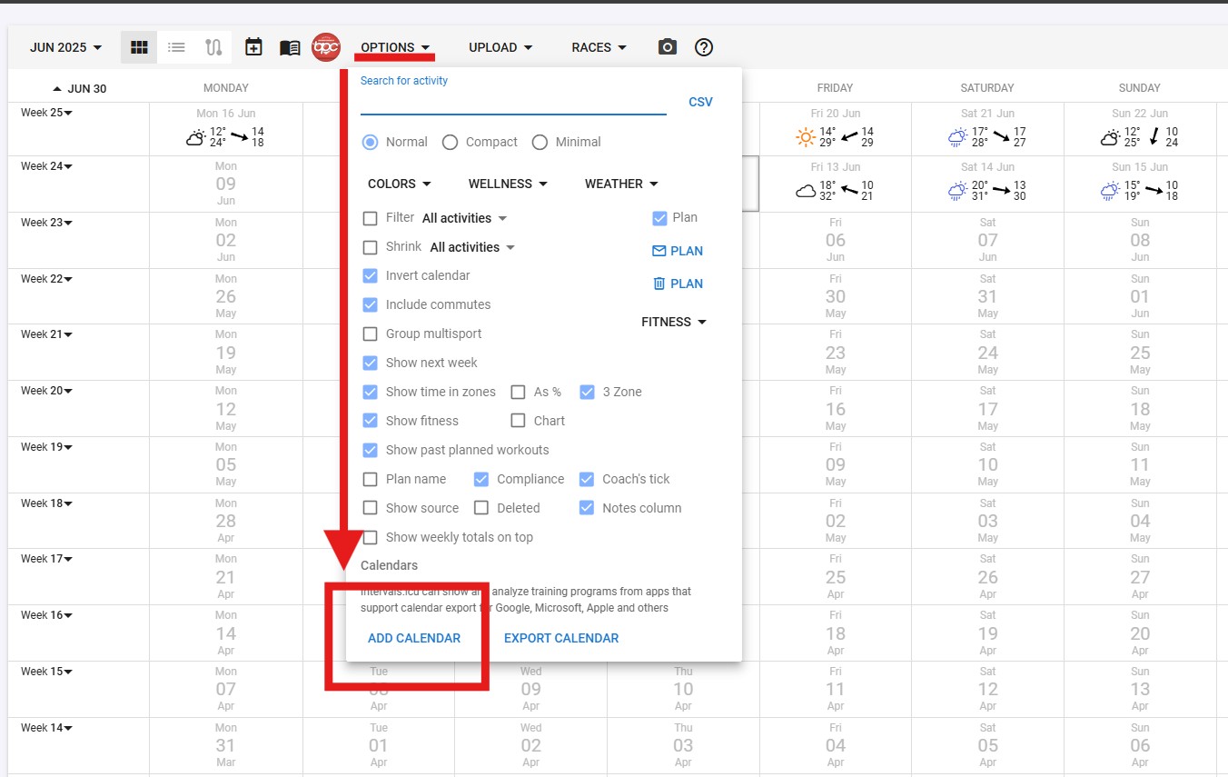
2. open calendar

Log in to Intervals.icu and go to "Options" โ†’ "Add Calendar".

2. open calendar

3. add calendar link

Paste your copied link into the text field (Windows: CTRL+V, Mac: CMD+V).

3. add calendar link

4. save

Click on "OK" to save the link.

4. save

5. finished - your plan is visible

Your DunMove training plan is now visible in Intervals.icu. Changes are applied according to iCal update intervals.

5. finished - your plan is visible